SQL/MySql
MySql WorkBench에서 테이블의 컬럼정보 보기
모든 것을 정리하기
2020. 6. 9. 21:13
MySql을 사용하다가 본인이 사용하고 있는 해당 테이블의 컬럼정보를 보고 싶을 경우가 있을 것이다.
데이터에 12345가 들어가있는데 이놈이 int타입으로 되어있는지 char타입으로 되어있는지 확인하고 싶다던가
이 컬럼에는 데이터가 몇자리 까지 들어갈 수 있는지 확인하고 싶을수도 있다.
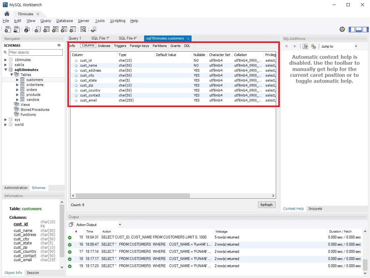
확인하는 방법은 아주 간단하다.
아래의 그림처럼 왼쪽 본인이 확인하고 싶은 데이터베이스를 클릭하고
Tables->본인이 보고싶은 테이블을 선택 후 마우스 오른쪽 버튼을 누른다.

그 다음 해당 테이블의 접속 정보라던가 등등이 나타나는데
디폴트 값으로 info시트가 선택되어 있다.
Columes 시트를 선택해준다.

그러면 아래와 같이 컬럼들의 정보를 볼 수 있다.
